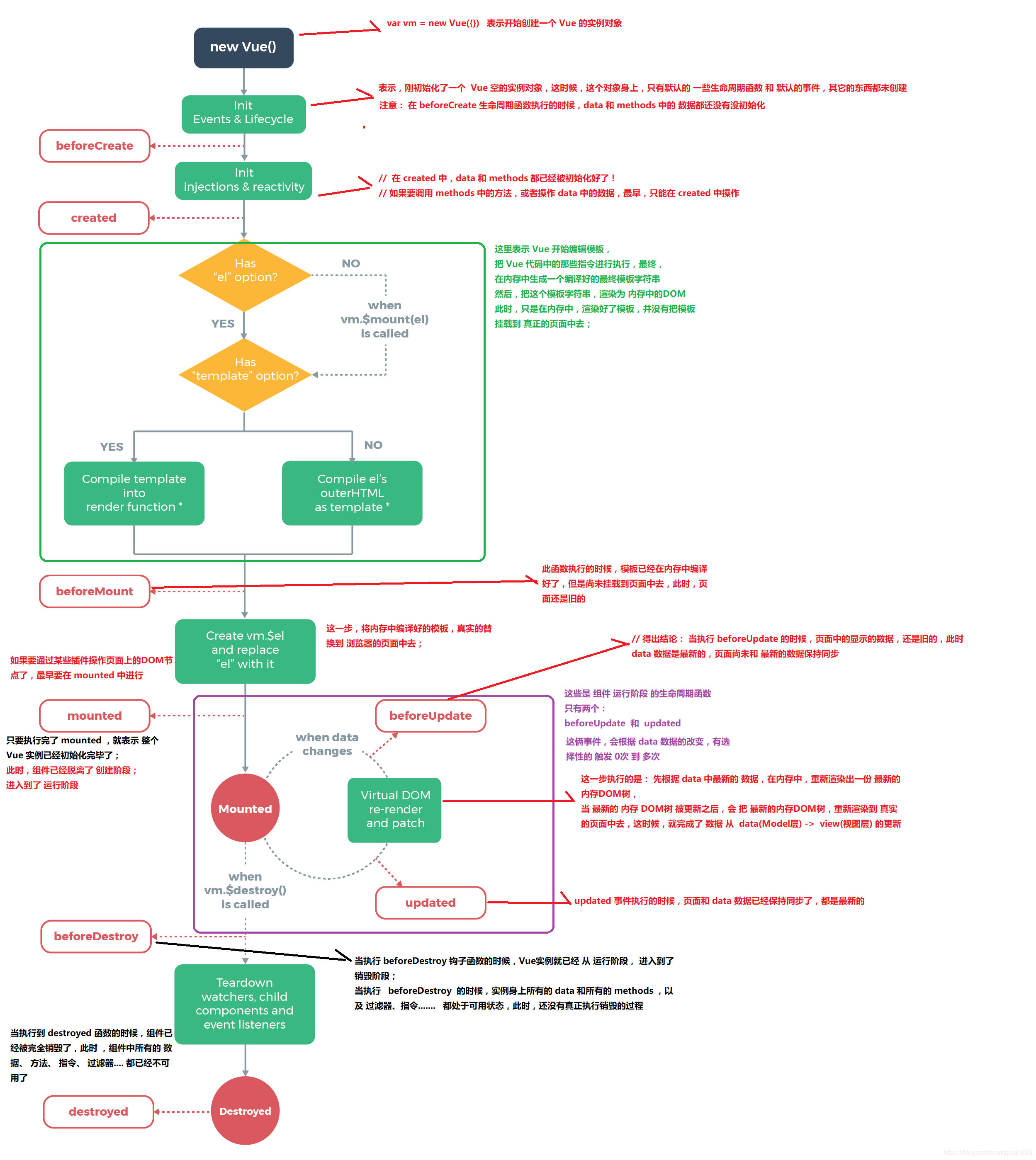
生命周期:Vue 实例从开始创建、初始化数据、编译模板、挂载Dom→渲染、更新→渲染、卸载等一系列过程,我们称这是 Vue 的生命周期,各个阶段有相对应的事件钩子
生命周期函数详解

| 生命周期钩子 | 组件状态 | 最佳实践 |
|---|---|---|
| beforeCreate | 实例初始化之后,this指向创建的实例,不能访问到data、computed、watch、methods上的方法和数据 | 常用于初始化非响应式变量 |
| created | 实例创建完成,可访问data、computed、watch、methods上的方法和数据,未挂载到DOM,不能访问到$el属性,$ref属性内容为空数组 | 常用于简单的ajax请求,页面的初始化 |
| beforeMount | 在挂载开始之前被调用,beforeMount之前,会找到对应的template,并编译成render函数 | - |
| mounted | 实例挂载到DOM上,此时可以通过DOM API获取到DOM节点,$ref属性可以访问 | 常用于获取VNode信息和操作,ajax请求 |
| beforeupdate | 响应式数据更新时调用,发生在虚拟DOM打补丁之前 | 适合在更新之前访问现有的DOM,比如手动移除已添加的事件监听器 |
| updated | 虚拟 DOM 重新渲染和打补丁之后调用,组件DOM已经更新,可执行依赖于DOM的操作 | 避免在这个钩子函数中操作数据,可能陷入死循环 |
| beforeDestroy | 实例销毁之前调用。这一步,实例仍然完全可用,this仍能获取到实例 | 常用于销毁定时器、解绑全局事件、销毁插件对象等操作 |
| destroyed | 实例销毁后调用,调用后,Vue 实例指示的所有东西都会解绑定,所有的事件监听器会被移除,所有的子实例也会被销毁 | - |
created阶段的ajax请求与mounted请求的区别:前者页面视图未出现,如果请求信息过多,页面会长时间处于白屏状态。
mounted不会承诺所有的子组件也都一起被挂载。如果你希望等到整个视图都渲染完毕,可以用vm.$nextTick。
父组件和子组件的生命周期执行顺序
- 加载渲染过程
父组件 beforeCreated - > 父组件 Created -> 父组件 beforeMount ->
子组件 beforeCreated -> 子组件 Created -> 子组件 beforeMount -> 子组件 mounted - >
父组件 mounted
- 子组件更新过程
父组件 beforeUpdate -> 子组件 beforeUpdate -> 子组件 update -> 父组件 update
- 父组件更新过程
父组件 beforeUpdate -> 父组件 updeted
- 销毁过程
父组件 beforeDestory -> 子组件 beforeDestory -> 子组件 destoryed -> 父组件 destoryed